下面就教大家几种解决方案。
一、换usb口
把读卡器和电脑的USB接口相连。正常的话会有提示音和右下角有提示弹出,如果没有的话,说明要么读卡器的问题,要么usb口的问题。所以解决方案就是换usb口,一般台式机建议用后置的usb口,如果是笔记本电脑建议用usb2.0的接口,看看是否正常了。

二、换读卡器
如果上面的方法没有成功,那么说明就是读卡器坏了,为什么这样说呢,因为就算内存卡本身是坏的,但读卡器是好的的情况下,电脑还是能识别到有新设备,所以不会出现读卡器不显示的问题,当然我们还需要确认一下,就是把读卡器插其他电脑上也不能识别的话,就基本上是读卡器坏了,这时候我们只需要换一个读卡器,读卡器本身是很便宜的。

三、内存卡坏
如果插入电脑后,电脑会有提示音,且右下角有弹出设备安装成功的话,说明读卡器没问题,那就需要考虑是内存卡坏了,这时候我们可以用内存卡修复工具来解决,一般推荐SDFormatter就可以轻松修复,修复不了那就只能买新卡了。

四、驱动问题
如果是usb驱动导致的读卡器不显示的话,可以从新安装驱动来解决。

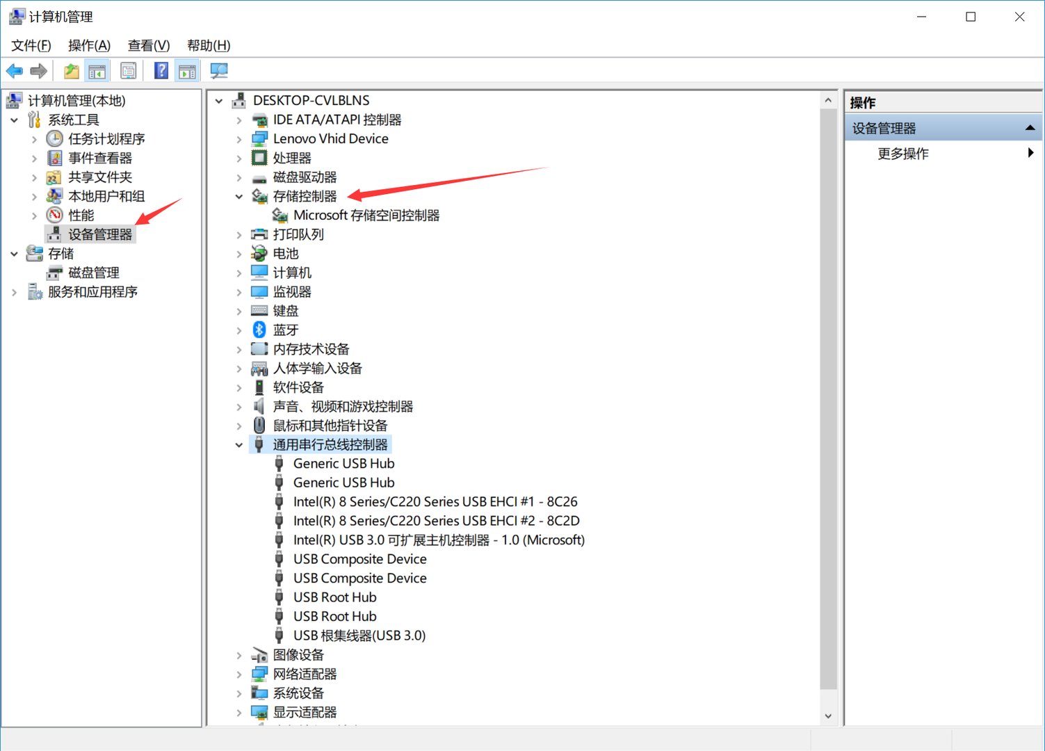
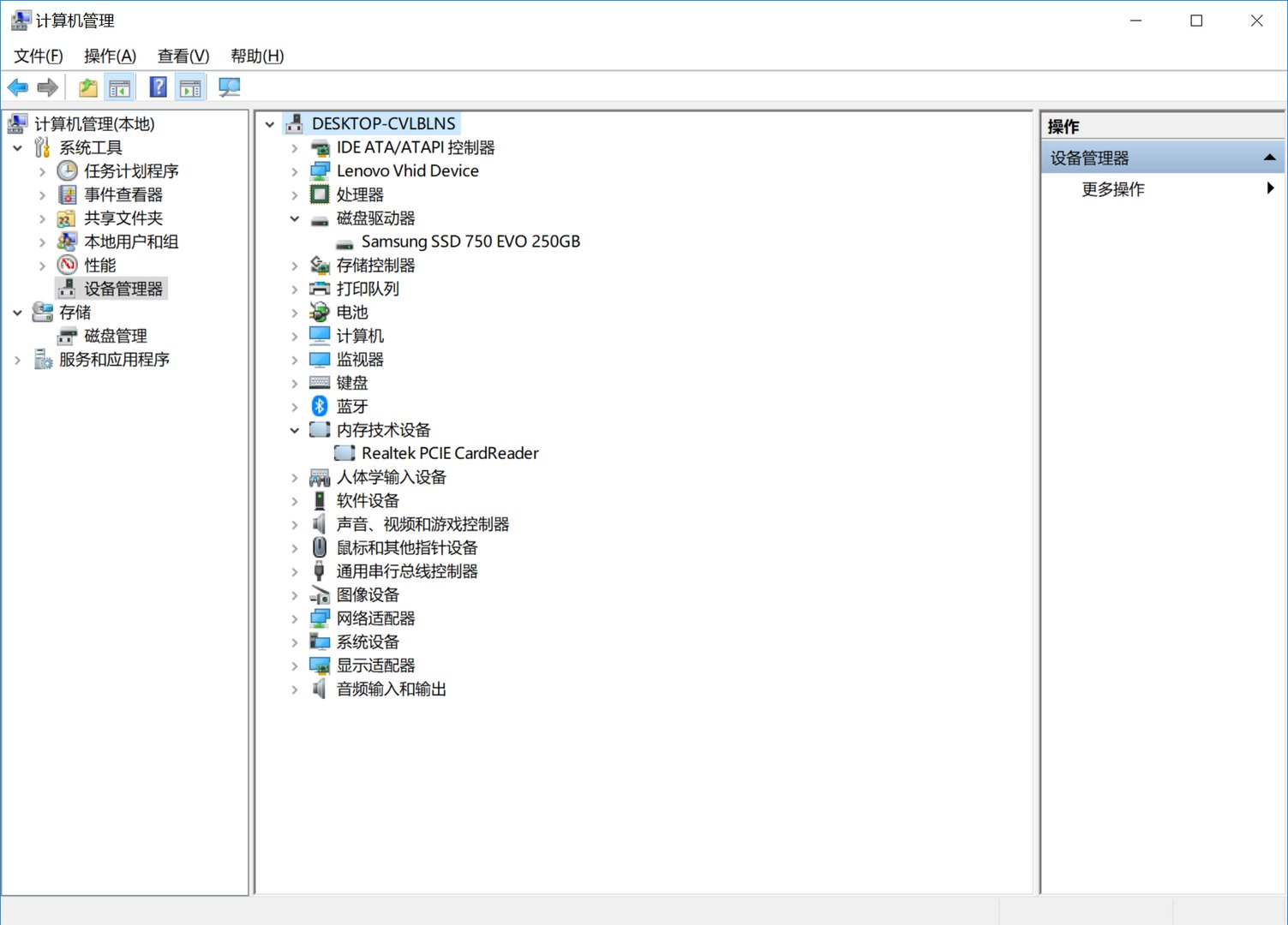
方法是点到我的电脑,鼠标右键—管理—设备管理器,即可看到右边是所有硬件,然后把读卡器插上,设备管理器里会出现一个新的东西,不管系统栏上有没有提示,设备管理器里都会多出来东西,在那个硬件上点右键点卸载,然后重插就可以了。

也可以尝试用扫描检测硬件改动的方式来装驱动,如上图。
总结:读卡器不显示问题从上面的一一排除就能知道是哪里的问题,毕竟内存卡,读卡器,电脑三个设备,其中一个出现问题都可能是不显示的故障表现,所以我们要慢慢排查,很容易解决。
读卡器
读卡器(Card-reader)是指用于在电脑中,将多媒体卡作为移动存储设备进行读写的接口设备。商用版本的读卡器可以读取保安智能卡。读卡器通常是用USB来连接,可以访问多种格式的存储卡,例如CompactFlash和Secure Digital。当存储卡配合过当的读卡器后,可以当成一般的闪存盘来使用。另外,一些打印机亦集成了读卡器。用户可以轻松地利用打印机,将相片打印出来。
有些读卡器只可以访问一种存储卡,另一些就是多合一读卡器。一些存储卡已集成了读卡器的功能,用户只需将存储卡插进USB插口中,电脑就可以实时访问存储卡内的数据。
